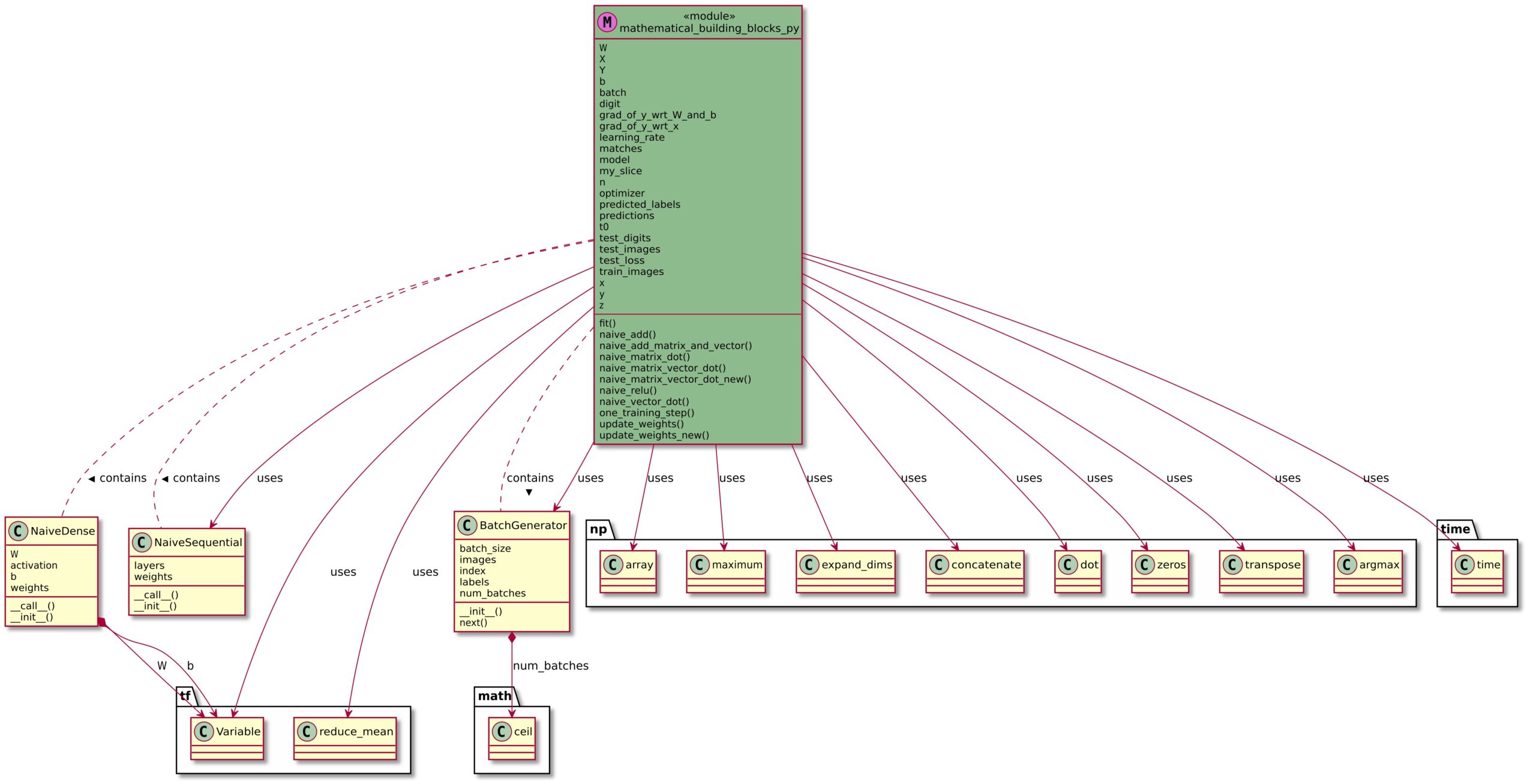
- This post is my first lesson in the Mathematical Building Blocks For Deep Learning. I have used the Neural Network approach to be the starting block with a heavy dependence on the MNIST (Modified National Institute of Standards and Technology) database. I have included the UML class model along with the Python code (program) for those who are interested in providing feedback or helping me in my journey.
- Please click the image below (in your browser) to open it in a separate tab, or window, so that you can see the full view of the UML model.
- The Python file is provided as a PDF.
Python program file
Please click the link (“Python program file”) to see my code with comments. I have tried my best to explain every line of code for clear understanding of what I have tried to do.
All are welcome to comment on my UML model and the accompanying Python file (which contains the full Python program).

